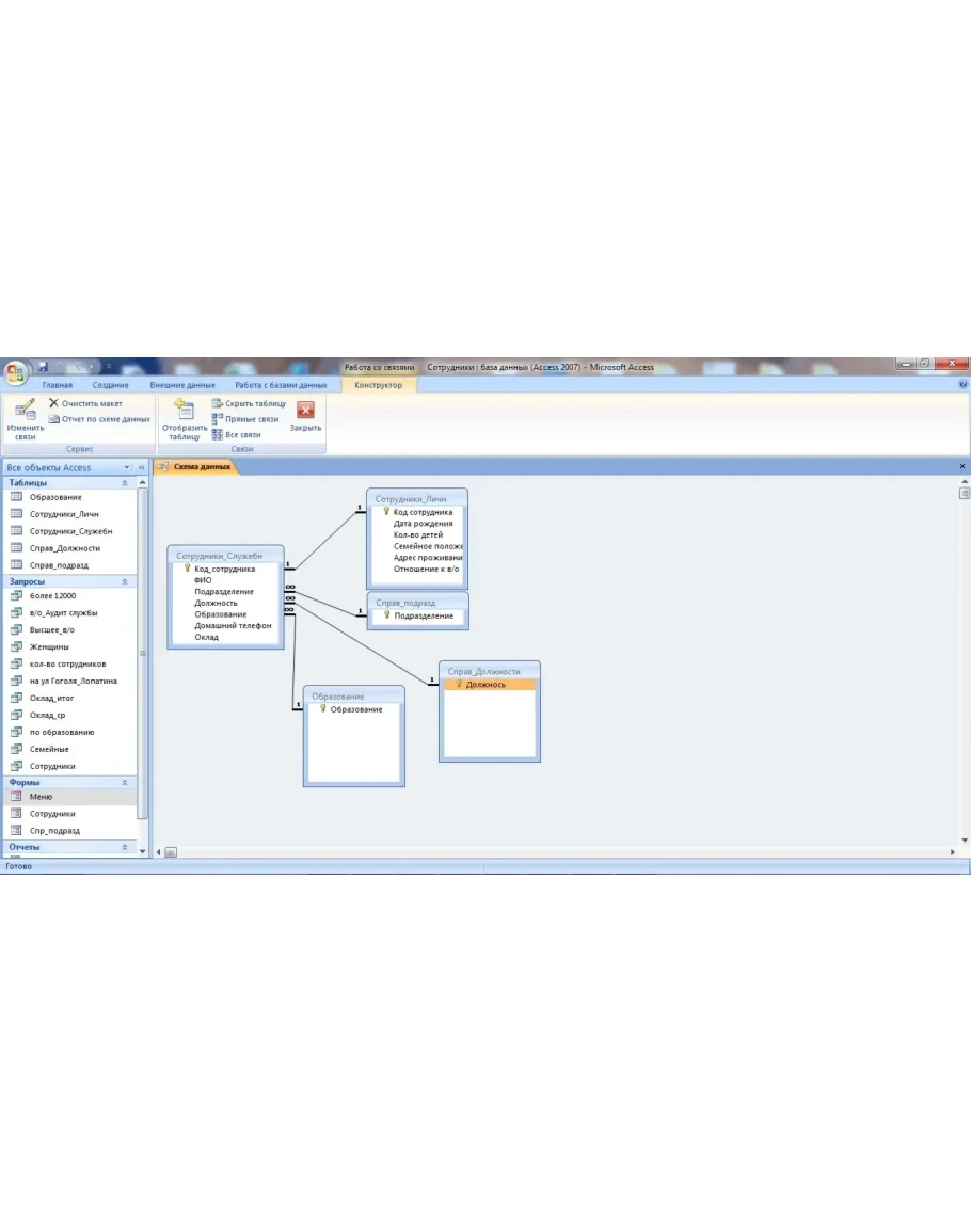
ИС Сотрудники (БД Access)
Разработано на основе учебного курса "ИНФОРМАТИКА И ИНФОРМАЦИОННЫЕ ТЕХНОЛОГИИ" Иркутский государственный технический университет
Методучку можно скачать по ссылке zachetbezhlopot.ucoz.ru/metodicheskie_ukazaniju_po_vypolneniju_kontrolnykh.pdf
Разработано на основе учебного курса "ИНФОРМАТИКА И ИНФОРМАЦИОННЫЕ ТЕХНОЛОГИИ" Иркутский государственный технический университет
Методучку можно скачать по ссылке zachetbezhlopot.ucoz.ru/metodicheskie_ukazaniju_po_vypolneniju_kontrolnykh.pdf




